ассистент кафедры «Информационная безопасность», Ургенчский филиал Ташкентского университета информационных технологий имени Мухаммада ал-Хорезми, Узбекистан, г. Хорезм
ЦИФРОВЫЕ ПОДПИСИ И ИХ РОЛЬ В СОВРЕМЕННЫХ ПРИЛОЖЕНИЯХ
АННОТАЦИЯ
В этой статье рассматриваются концепция, значение и применение цифровых подписей в современных технологических средах. В ней подробно описывается, как функционируют цифровые подписи, используя криптографические принципы для обеспечения целостности данных, подлинности и неотказуемости. В исследовании рассматривается их роль в различных отраслях, включая финансы, юридическую документацию, электронную коммерцию и блокчейн, подчеркивая их растущую важность в обеспечении безопасности цифровых транзакций. Кроме того, в статье обсуждаются преимущества цифровых подписей по сравнению с традиционными рукописными подписями, а также рассматриваются проблемы и ограничения при их принятии, такие как нормативные несоответствия и угрозы кибербезопасности. Также рассматриваются будущие перспективы цифровых подписей, особенно в контексте новых технологий, таких как квантовые вычисления и децентрализованные системы.
ABSTRACT
This article explores the concept, significance, and applications of digital signatures in modern technological environments. It details how digital signatures function, utilizing cryptographic principles to ensure data integrity, authenticity, and non-repudiation. The study examines their role in various industries, including finance, legal documentation, e-commerce, and blockchain, highlighting their growing importance in securing digital transactions. Additionally, the paper discusses the advantages of digital signatures over traditional handwritten signatures, while also addressing the challenges and limitations in their adoption, such as regulatory inconsistencies and cybersecurity threats. The future outlook of digital signatures is also considered, particularly in the context of emerging technologies like quantum computing and decentralized systems.
Ключевые слова: Цифровые подписи, криптографическая безопасность, криптография с открытым ключом, целостность данных, аутентификация, невозможность отказа от авторства, технология блокчейн, безопасные транзакции, квантовая криптография, электроника, проверка документов, кибербезопасность, безопасность электронной коммерции, соответствие законодательству, цифровая идентификация, смарт-контракты.
Keywords: digital signatures, cryptographic security, public-key cryptography, data integrity, authentication, non-repudiation, blockchain technology, secure transactions, quantum cryptography, electronic, document verification, cybersecurity, e-commerce security, legal compliance, digital identity, smart contracts.
I. Введение
В современном цифровом мире безопасная и проверяемая связь имеет важное значение. Цифровые подписи играют ключевую роль в современных криптографических системах, обеспечивая целостность, подлинность и неотказуемость цифровых сообщений. Подобно рукописным подписям, но с использованием сложных алгоритмов они создают уникальную электронную отметку на документах и сообщениях. Это позволяет проверить как личность отправителя, так и достоверность сообщения. Поскольку предприятия, правительства и частные лица все больше полагаются на цифровые платформы, цифровые подписи повышают не только удобство, но и доверие. В этом эссе рассматривается, как работают цифровые подписи, их применение и их роль в усилении безопасности в подключенном мире.
Определение цифровых подписей
Цифровые подписи подтверждают подлинность и целостность электронных документов. Они используют асимметричную криптографию, состоящую из закрытого ключа (хранящегося в секрете подписавшим) и открытого ключа (доступного другим). Когда документ имеет цифровую подпись, это подтверждает как личность подписавшего, так и то, что его содержание остается неизменным. С ростом внедрения облачных технологий цифровые подписи помогают снизить риски безопасности и конфиденциальности. Кроме того, их роль в смарт-контрактах подчеркивает их важность в автоматизации деловых соглашений.
Важность цифровых подписей в эпоху цифровых технологий
В сегодняшней цифровой среде обеспечение подлинности информации имеет решающее значение. Цифровые подписи защищают связь и позволяют осуществлять проверку, особенно в электронных транзакциях. Они укрепляют доверие в таких секторах, как финансы и управление контрактами, подтверждая личности и предотвращая фальсификацию. Их значение особенно очевидно в сфере облачных вычислений, где конфиденциальность и защита данных вызывают растущую озабоченность. По мере расширения цифрового взаимодействия понимание и внедрение цифровых подписей имеет жизненно важное значение для защиты важной информации и поддержания доверия к онлайн-коммуникациям.
II. Методология исследования
1. Технология цифровых подписей
Цифровые подписи обеспечивают подлинность и целостность цифровых сообщений с помощью асимметричной криптографии, в которой для подписи используется закрытый ключ, а для проверки — открытый ключ. Такая настройка гарантирует, что только владелец закрытого ключа сможет подписать, а подтвердить сможет любой, у кого есть открытый ключ. Ключевым подходом является криптография на основе эллиптических кривых (ECC), которая повышает безопасность и эффективность, что делает ее идеальной для сред с ограниченными ресурсами. По мере роста облачных вычислений решение проблем безопасности, таких как конфиденциальность и надежность, требует передовых криптографических методов.
/Rajabov.files/image001.png)
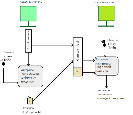
Рисунок 1. Процесс создания и проверки цифровой подписи
А. Криптографические принципы цифровых подписей
Цифровые подписи основаны на криптографии с открытым ключом, где закрытый ключ (известный только подписавшему) создает подпись, а открытый ключ (открыто используемый) проверяет ее. Алгоритмы хеширования генерируют уникальный хэш сообщения, который подписывается для предотвращения широко используется в системах Blockchain, обеспечивая прозрачность и безопасность развивающихся цифровых транзакций.
Б. Создание и проверка цифровых подписей
Процесс цифровой подписи включает в себя создание хеша сообщения и его шифрование с помощью закрытого ключа отправителя для создания подписи. Получатель проверяет это, расшифровывая подпись с помощью открытого ключа отправителя и сравнивая полученный хэш с вновь вычисленным из полученного сообщения. Это подтверждает целостность и подлинность отправителя. Приложения этого метода включают мобильные среды, такие как облегченная схема подписи Quires для проверяемой связи приложений. Кроме того, исследователи изучают квантовые цифровые подписи для повышения безопасности от возникающих угроз.
III. Результаты и обсуждение
Применение цифровых подписей
Цифровые подписи необходимы во всех отраслях, обеспечивая безопасность и подлинность транзакций. Они проверяют личности и подтверждают данные в электронной коммерции, юридических документах и распространении программного обеспечения. В блокчейне они предотвращают мошенничество, защищая транзакции в защищенном от несанкционированного доступа реестре. В условиях развития таких угроз, как квантовые вычисления, более надежные решения в области цифровых подписей имеют решающее значение для поддержания доверия в онлайн-взаимодействии.
Таблица 1.
Применение цифровых подписей
|
Приложение |
Процент компаний, использующих |
Описание |
|
Безопасность электронной почты |
60% |
Цифровые подписи повышают безопасность и подлинность сообщений электронной почты. |
|
Подписание документа |
75% |
Организации используют цифровые подписи для легального подписания контрактов и важных документов. |
|
Финансовые операции |
80% |
Цифровые подписи имеют решающее значение для защиты онлайн-банкинга и финансовых транзакций. |
|
Распространение программного обеспечения |
70% |
Цифровые подписи подтверждают целостность и источник программных приложений. |
|
Технология Блокчейн |
65% |
Цифровые подписи используются в блокчейне для безопасной проверки транзакций. |
A. Использование в юридических документах и контрактах
Цифровые подписи упрощают юридические процессы, обеспечивая безопасность и эффективность, одновременно соблюдая юридические требования к электронным документам. Такие страны, как Аргентина, юридически признают их, если они следуют строгим стандартам безопасности, обеспечивая соблюдение законов о хранении документов и нотариальном заверении. Несмотря на их преимущества, осведомленность общественности
Их криптографическая основа остается ограниченной, что подчеркивает необходимость обучения их юридическим и техническим аспектам.
B. Роль в безопасных онлайн-транзакциях и электронной коммерции
Цифровые подписи повышают доверие к электронной коммерции и онлайн-транзакциям, проверяя личность и предотвращая мошенничество. Это очень важно, поскольку мошенничество с кредитными картами продолжает подрывать доверие потребителей. Обеспечивая целостность транзакций, цифровые подписи помогают создать безопасный цифровой рынок. Поскольку предприятия внедряют передовые платежные системы, интеграция безопасных цифровых подписей имеет жизненно важное значение для защиты потребителей и роста электронных платежей.
Преимущества и проблемы цифровых подписей
Цифровые подписи повышают безопасность и эффективность, обеспечивая подлинность документов, что имеет решающее значение для облачных вычислений и онлайн-транзакций. Однако проблемы остаются, особенно в отношении безопасности, конфиденциальности и системной интеграции. Совместное использование конфиденциальных данных сопряжено с риском несанкционированного доступа, а внедрение цифровых подписей часто требует обновления инфраструктуры и обучения персонала. Баланс между этими преимуществами и проблемами является ключом к их успешному внедрению.
А. Преимущества перед традиционными подписями
Цифровые подписи предотвращают подделку и вмешательство с использованием криптографических методов, в отличие от традиционных рукописных подписей. Они также повышают эффективность, обеспечивая полностью электронную обработку, устраняя необходимость в физическом хранении и риски потери документов. Передовые решения, такие как схемы совокупной подписи без сертификатов, сокращают затраты на вычисления и хранение, что делает цифровые подписи идеальными для приложений большого объема. По мере развития технологий их юридическое признание и эффективность продолжают улучшаться, усиливая их роль в безопасных и эффективных транзакциях.
Б. Проблемы при усыновлении
Несмотря на свои преимущества, цифровые подписи сталкиваются с препятствиями при внедрении. Отсутствие глобальной стандартизации создает несогласованность, особенно в международных сделках. Кроме того, техническая сложность может отпугивать неспециалистов, что приводит к сопротивлению. Безопасность остается проблемой, поскольку киберугрозы продолжают развиваться. Внедрение цифровых подписей также требует финансовых инвестиций в инфраструктуру и обучение, что создает логистические проблемы. Преодоление этих препятствий имеет решающее значение для широкого внедрения и интеграции в современные системы.
/Rajabov.files/image002.png)
Рисунок 2. Процесс проверки цифровой подписи
IV. ЗАКЛЮЧЕНИЕ
ECC предлагает явные преимущества перед RSA как в скорости, так и в безопасности. Он обеспечивает эквивалентную безопасность с меньшими ключами, сокращая потребности в вычислениях и ресурсах, что жизненно важно для ограниченных сред. Алгоритм Монтгомери еще больше расширяет возможности умножения точек, удовлетворяя растущие требования к защищенной связи [19]. Новые методы знакового шифрования подчеркивают растущую роль ECC в защите данных [20]. В целом, превосходство ECC над RSA предполагает продолжающийся рост его внедрения.
А. Краткое изложение основных выводов
ECC превосходит RSA, особенно там, где мощность и обработка ограничены (например, Интернет вещей). Гибридный метод ECC-256r1/AES-128 обеспечивает шифрование за 0,006 секунды, что значительно повышает интеллектуальную защиту медицинских данных [21]. Он увеличил скорость на стороне клиента на 25,6% и сократил потребление энергии сервером на 44% по сравнению с RSA-2048, продемонстрировав высокую безопасность и эффективность [22]. Таким образом, ECC выделяется своим умением противостоять современным, в том числе квантовым, угрозам.
B. Будущие последствия для криптографической практики
Рост вычислительной мощности и квантовых вычислений подчеркивают преимущества эффективности ECC и надежную безопасность благодаря меньшим размерам ключей. Внедрение ECC требует тщательного рассмотрения совместимости и стандартов, но создания адаптируемых, сильные криптосистемы будут по-прежнему иметь решающее значение для защиты конфиденциальных данных в развивающейся цифровой среде.
Список литературы:
- Mehmet Sabır Kiraz "A Comprehensive Meta-Analysis of Cryptographic Security Mechanisms for Cloud Computing." Springer Science and Business Media LLC, 2016. [Online]. Available: https://core.ac.uk/download/287585500.pdf [Accessed: 2025-02-14].
- Kevin Werbach, Nicolas Cornell "Contracts Ex Machina." Duke University School of Law, 2017. [Online]. Available: https://core.ac.uk/download/213019716.pdf [Accessed: 2025-02-14].
- Richard J. Cox "Yours Ever (Well, Maybe): Studies and Signposts in Letter Writing." Springer Science and Business Media LLC, 2010. [Online]. Available: https://core.ac.uk/download/12205819.pdf [Accessed: 2025-02-14].
- Mehmet Sabır Kiraz "A Comprehensive Meta-Analysis of Cryptographic Security Mechanisms for Cloud Computing." Springer Science and Business Media LLC, 2016. [Online]. Available: https://core.ac.uk/download/287585500.pdf [Accessed: 2025-02-14].
- Sudev Shah "Some Families of Elliptic Curves." 2023. [Online]. Available: https://core.ac.uk/download/589235763.pdf [Accessed: 2025-02-14].
- Mehmet Sabır Kiraz "A Comprehensive Meta-Analysis of Cryptographic Security Mechanisms for Cloud Computing." Springer Science and Business Media LLC, 2016. [Online]. Available: https://core.ac.uk/download/287585500.pdf [Accessed: 2025-02-14].
- Nataliia Kraus "Practices of Using Blockchain Technology in ICT Under the Digitalization of the World Economy." CEUR Workshop Proceedings, 2019. [Online]. Available: https://core.ac.uk/download/322373085.pdf [Accessed: 2025-02-14].
- Michael Dietz, Shashi Shekhar, Yuliy Pisetsky, Anhei Shu, Dan S.Wallach "Quire: Lightweight Provenance for Smart Phone Operating Systems." 2011. [Online]. Available: http://arxiv.org/abs/1102.2445 [Accessed: 2025-02-14].
- Cumali Yasar, Can Aktas "Quantum Digital Signature Generation with Quantum Continuous Variables." International Journal of Innovative Approaches in Science Research, 2024. [Online]. Available: https://core.ac.uk/download/617763358.pdf [Accessed: 2025-02-14].
- Michael Dietz, Shashi Shekhar, Yuliy Pisetsky, Anhei Shu, Dan S.Wallach "Quire: Lightweight Provenance for Smart Phone Operating Systems." 2011. [Online]. Available: http://arxiv.org/abs/1102.2445 [Accessed: 2025-02-14].
- E.O.Kiktenko, N.O.Pozhar, M.N.Anufriev, A.S.Trushechkin, R.R.Yunusov, Y.V.Kurochkin, A.I.Lvoysky, A.K.Federov "Quantum-Secured Blockchain." IOP Publishing, 2018. [Online]. Available: http://arxiv.org/abs/1705.09258 [Accessed: 2025-02-14].
- Ahmad Zahari "Pendekatan Konstruktif dalam Inovasi Pengajaran dan Pembelajaran Bahasa Melayu di Kolej Vokasional." 2008. [Online]. Available: https://core.ac.uk/download/12006822.pdf [Accessed: 2025-02-14].
- Phillip J.Brooke, Richard F.Paige "The Value of User-Visible Internet Cryptography." 2013. [Online]. Available: http://arxiv.org/abs/1303.1948 [Accessed: 2025-02-14].
- Stephen E.Blythe "A Critique of Argentine E-Commerce Law and Recommendations for Improvement." GGU Law Digital Commons, 2011. [Online]. Available: https://core.ac.uk/download/233103383.pdf [Accessed: 2025-02-14].
- Ian Brown "Maintaining Consumer Confidence in Electronic Payment Mechanisms." UCL, Computer Science, Jesus College, University of Cambridge, 2000. [Online]. Available: https://core.ac.uk/download/1672368.pdf [Accessed: 2025-02-14].
- Ian Brown "Maintaining Consumer Confidence in Electronic Payment Mechanisms." UCL, Computer Science, Jesus College, University of Cambridge, 2000. [Online]. Available: https://core.ac.uk/download/1672368.pdf [Accessed: 2025-02-14].
- Mehmet Sabır Kiraz "A Comprehensive Meta-Analysis of Cryptographic Security Mechanisms for Cloud Computing." Springer Science and Business Media LLC, 2016. [Online]. Available: https://core.ac.uk/download/287585500.pdf [Accessed: 2025-02-14].
- Jacob Trueb, Oguzhan Avci, Derin Sevenlar, John H Connor, M.Selim Unlu "Robust Visualization and Discrimination of Nanoparticles by Interferometric Imaging." IEEE, 2017. [Online]. Available: https://open.bu.edu/bitstream/2144/40114/4/Final_JSTQE_070116.pdf [Accessed: 2025-02-14].
- C. K. et al. "Practical Certificateless Aggregate Signatures from Bilinear Maps." Institute of Information Science, Academia Sinica, Taiwan, 2008. [Online]. Available: https://core.ac.uk/download/pdf/11469132.pdf [Accessed: 2025-02-14].
- D. V. et al. "TopSig: Topology Preserving Document Signatures." 2011. [Online]. Available: https://core.ac.uk/download/10905202.pdf [Accessed: 2025-02-14].
- Giuseppe Longo, Massimo Brescia, S.G. Djorgovski, Stefano Cauoti, Ciro Donalek "Data-Driven Discovery in Astrophysics." 2014. [Online]. Available: https://core.ac.uk/download/543826182.pdf [Accessed: 2025-02-14].
- Nicolas Courtois, Antoaneta Serguieva, Tooba Faisal "The Evolution of Embedding Metadata in Blockchain Transactions." 2018. [Online]. Available: https://core.ac.uk/download/384445771.pdf [Accessed: 2025-02-14].
- Rufina R Kirayeva, Murad R Khafizov, Temur T Turdiev, Vlada V Kugurakova, Automated Testing of Functional Requirements for Virtual Reality Applications.2023 IEEE XVI International Scientific and Technical Conference Actual Problems of Electronic Instrument Engineering (APEIE).
- T.T. Turdiyev, B Yu Palvanov, M.A Sadikov, K.A Salayev, I.B Sabirov, Parallel algorithm for the one-dimensional problem of oil movement in a porous medium. Artificial Intelligence, Blockchain, Computing and Security Volume 2. 729-734. 2023
- Sherzod R Gulomov, Temur R Khudayberganov, Maftuna X Ravshanova, Temur T Turdiev, Sultonbek S Atabayev, Exploring Post-Quantum Cryptographic Algorithms for Secure Data Transmission. 2024 IEEE 3rd International Conference on Problems of Informatics, Electronics and Radio Engineering (PIERE). 2024/11/15
- Timur A Khudaybergenov, Temur T Turdiev, Murad R Khafizov, Vlada V Kugurakova, The Influence of Dynamic Game Difficulty Balancing on Player Experience in Puzzle Games. 2024 IEEE 25th International Conference of Young Professionals in Electron Devices and Materials (EDM). 2024/6/28.